Welcome to the Spoki MCP (Model Control Protocol) integration guide. This document helps you set up and connect Spoki to your preferred LLMs via MCP-compatible interfaces.
Spoki MCP allows seamless communication between Spoki’s backend and AI tools that support the Model Control Protocol. By integrating MCP, developers can empower Spoki to interact with models in a controlled, context-aware way.
Connecting to Spoki MCP #
A. n8n tools #
The steps to add the Spoki MCP Client as a tool within your n8n workflow. This allows your n8n AI Agent to interact with the Spoki MCP server.
Step1. Start Your Workflow and Add an AI Agent #
- Begin by creating a new workflow in n8n or opening an existing one.
- Add the “AI Agent” node to your workflow. You can find this by clicking the “+” icon and searching for “AI Agent” under “AI Nodes.”


Step 2: Add the MCP Client Tool #
- Click the “+” icon next to the “Tool” section within the AI Agent node’s parameters.
- Search for and select “MCP Client Tool” from the list of available tools. This will add a new MCP Client node to your canvas.

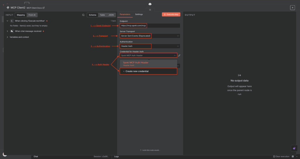
Step 3: Configure the MCP Client Tool #
- Open the MCP Client Tool node’s parameters.
- In the “Endpoint” field, enter the URL of your Spoki MCP server. It typically looks like
https://mcp.spoki.com/mcp. - For “
Authentication,” select “Header Auth.“ - Click on “Credential for Header Auth” and select “Create New.” This will open a new modal for your API key.
- In the new credential modal:
- Set “
Name” toX-Spoki-Api-Key. - In the “
Value” field, paste your actualSpoki <YOUR API KEY>. - Click “Save.”
- Set “
- In the new credential modal:
- Back in the MCP Client Tool parameters, ensure that your newly created credential (“Snoki MCP Auth Header” or similar name you gave it) is selected for “Credential for Header Auth.”
- Under “Tools to Include,” you can either select “All” to allow the AI Agent access to all Spoki MCP functions or “Selected” to choose specific functions from the dropdown list (e.g., create_custom_field, create_list, create_ticket, delete_a_list, get_account_report).


B. Server-Sent Events (SSE) #
{
"mcpServers": {
"Spoki": {
"command": "npx",
"args": [
"-y",
"mcp-remote",
"https://mcp.spoki.com/mcp",
"--header",
"X-Spoki-Api-Key: <ApiKey> ",
"--transport",
"sse-only"
]
}
}
}
C. Configuring Local MCP Servers in Claude Desktop #

Step 1: Navigate to Developer Settings #
- Open the Claude Desktop application.
- Go to Settings.
- From the sidebar menu, select the Developer tab.


Step 2: Open the Configuration File #
In the “Developer” section, you will find the “Local MCP servers” management area.
- Click the Edit Config button.
- This will open the
claude_desktop_config.jsonfile in your default text editor.

This configuration file is typically located in the application’s data directory, as shown in the file explorer example below.

Step 3: Add Your Server Configuration #
You will now add the specific command and arguments to connect to your server.
- In the
claude_desktop_config.jsonfile, add your server configuration inside themcpServersobject. - Each server is an object identified by a unique name (e.g.,
"spoki-remote"). - Provide the
commandandargsneeded to launch your local server proxy.
Remember to replace <YOUR API KEY> with your actual API key.

Step 4: Save and Restart #
- Save the
claude_desktop_config.jsonfile. - Quit and restart the Claude Desktop application for the changes to take effect.
After restarting, your local MCP server will be configured and should appear in the “Local MCP servers” list within the Developer settings.
Supported Tools & Actions #
Spoki MCP supports a variety of tools to manage contacts, lists, automations, tickets, reports, and messaging. Here are the currently available tools:
- create_custom_field: Create a new custom field
- create_list: Create a new list
- create_ticket: Create a new support ticket
- delete_list: Delete a list
- get_account_report: Get current usage report for an account
- get_automation: Get details of a specific automation by ID
- get_automation_steps: Get steps of a specific automation by ID
- get_contact: Retrieve a specific contact by ID
- get_custom_field: Get details of a specific custom field by ID
- get_list: Get a list by ID
- list_accounts: List all accounts accessible to the user
- list_automations: List all automations for the configured Spoki account with optional filtering
- list_contact_lists: List all contact lists
- list_contacts: List and search contacts with comprehensive filtering options
- list_custom_fields: List all custom fields for the account
- list_lists: List all lists
- list_reports: List all reports with optional filtering and sorting
- list_templates: List all message templates
- list_tickets: List support tickets with filtering options
- remove_all_contacts_from_list: Remove all contacts from a list
- remove_contacts_from_list: Remove contacts from a list
- send_message: Send a message to a contact
- start_automation: Start/trigger an automation for a specific contact with provided data
- sync_contact: Create or update a single contact
- sync_contacts_to_list: Sync contacts to a list
- update_list: Update a list
Resources & Support #
Need help? Contact us anytime at support@spoki.com.
